-
가상 코인세탁소 회원예약제DB 2023. 5. 4. 01:37
셀프 빨래방을 운영중인 A씨는 자동화시대에 맞춰 매장내 키오스크와 휴대폰 어플리케이션을 통해 세탁기 예약 시스템을 구축해 대기시간을 최소화하고자 한다. 아래는 A씨 측에서 제공한 요구사항이다.
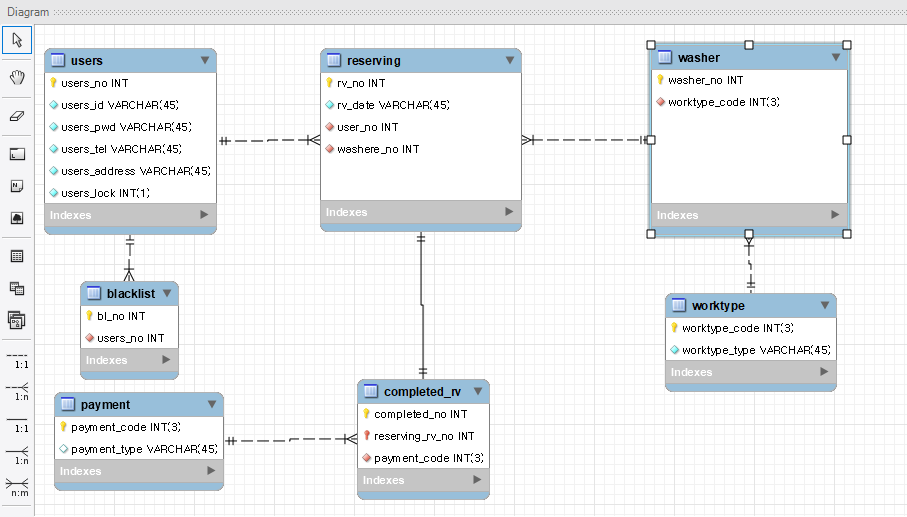
1. 어플리케이션은 회원제로 로그인이 필요하며 회원번호, 아이디, 비밀번호, 전화번호, 주소, 잠금여부 정보를 저장한다.
2. 세탁기는 총 12대로 10대는 어플리케이션을 통한 예약제, 2대는 기존과 같이 예약을 거치지않고 그때그때 사용가능하며, 예약 세탁기에 한해 세탁기번호, 작동타입(고장및 점검체크)를 관리한다.
3. 예약은 한시간 단위로 가능하며, 시간대별 정보로는 예약번호, 날짜/시간, 세탁기번호, 예약자 회원 번호를 저장한다.
4. 예약시간으로 부터 10분내로 미 결제 시 블랙리스트에 회원번호가 등록되며 세번 등록 시 아이디가 잠금된다.
5. 키오스크에 아이디를 입력 후 결제 방식을 선택 후 결제 할 수 있으며. 결제 방식은 결제코드, 결제타입으로 관리 된다.
6. 작동여부는 작동코드, 작동타입으로 관리 된다.
7. 결제가 완료된 예약은 완료리스트에 등록되며 예약번호, 결제방식을 저장한다.
위와 같은 가상 요구사항을 통해 데이터베이스 설계를 해보자
